Tahira Shehzadi

Machine Learning Engineer at DFKI and Ph.D. Candidate at RPTU

Email  /  CV  /  Google Scholar  /  Twitter  /  GitHub  /  LinkedIn

Profile photo
About Me

I am a Machine Learning Engineer at the German Research Center for Artificial Intelligence (DFKI) and a PhD Candidate in Computer Science at RPTU Kaiserslautern–Landau, supervised by Prof. Dr. Didier Stricker. My doctoral research is funded by the the German Academic Exchange Service (DAAD). My research advances robust and efficient visual perception, with a focus on semi-supervised learning, document intelligence, and object detection in challenging and low-annotation environments. My work has resulted in first-author publications at premier venues including CVPR, ICCV and ICDAR.

At DFKI, I lead research across multiple large-scale applied AI projects including semi-supervised object detection for complex 2D environments, a high-precision multimodal system for document layout analysis under the LUMINOUS project, and medical anomaly detection pipelines for the AIRISE initiative. I also completed an Applied AI Scientist internship at Tensorlake, San Francisco, where I worked on document intelligence systems, led VLM integration for document analysis, and developed data generation and post-processing pipelines for improving document layout, OCR accuracy, and strikethrough detection. My research focuses on multimodal perception, data-efficient learning, and transformer architectures, with a long-term goal of enabling agentic AI systems that can autonomously understand, reason, and act based on visual information.

Projects
Generic Object Detection
Target: Small, Occluded, and Rare Objects
Generic Object Detection in Challenging Visual Environments

This project focuses on improving detection reliability for objects that are small, heavily occluded, or belong to visually rare categories. Traditional detectors often struggle when objects occupy only a few pixels, appear partially hidden, or lack strong representation in the training distribution. The system enhances spatial reasoning for dense scenes, recovers obscured object cues using contextual priors, and stabilizes category confidence for infrequent visual classes. This results in consistent performance across crowded environments, long-tail distributions, and real-world edge cases where conventional object detectors tend to fail.

Document Layout Analysis
Target: Document parsing
Unified Document Parsing with Fine-Grained Element Detection

This project focuses on improving detection reliability in complex document images containing diverse and densely arranged visual components. The system enhances spatial reasoning for dense layouts, integrates contextual priors to improve structural coherence, and stabilizes category confidence for components that typically challenge OCR and downstream document understanding. Beyond conventional layout elements such as text blocks, tables, figures, and forms, the pipeline supports citation extraction, handwritten and digital signature detection, strikethrough identification and removal, stamp and watermark localization, and other fine-grained document objects that are crucial for legal, academic, and financial document processing.

Selected Publications [Google Scholar]
STEP-DETR STEP-DETR: Advancing DETR-based Semi-Supervised Object Detection with Super Teacher and Pseudo-Label Guided Text Queries T. Shehzadi, K.A.Hashmi, S.Sarode, D.Stricker, M.Z.Afzal
ICCV, 2025
Paper / Supplementary / Slides / Poster / BibTeX
Sparse Semi-DETR Sparse Semi-DETR: Sparse Learnable Queries for Semi-Supervised Object Detection T. Shehzadi, K.A.Hashmi, D.Stricker, M.Z.Afzal
CVPR, 2024
Paper / Video / Supplementary / Slides / Poster
Transformer OD Survey Object Detection with Transformers: A Review T. Shehzadi, K.A.Hashmi, D.Stricker, M.Z.Afzal
Sensors, 2025
Paper / Code
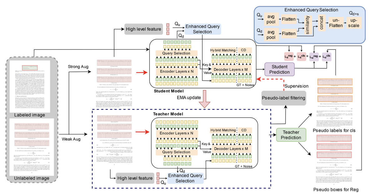
SemiTabDETR SemiTabDETR: End-to-End Semi-Supervised Table Detection with Transformer-based Enhanced Query Approach T. Shehzadi, D.Stricker, M.Z.Afzal
ICDAR, 2025
Paper
Additive Attention Efficient Additive Attention for Transformer-based Semi-supervised Document Layout Analysis T. Shehzadi, I.Ifza, D.Stricker, M.Z.Afzal
ICCV Workshop, 2025
Paper
ClassroomKD Classroom-Inspired Multi-mentor Distillation with Adaptive Learning Strategies S.Sarode, M.S.Khan,T. Shehzadi, D.Stricker, M.Z.Afzal
IntelliSys, 2025
Paper
DocSemi DocSemi: Efficient Document Layout Analysis with Guided Queries T. Shehzadi, I.Ifza, D.Stricker, M.Z.Afzal
ICCV Workshop, 2025
Paper
FD-SSD FD-SSD: Semi-supervised Detection of Bone Fenestration and Dehiscence in Intraoral Images T. Shehzadi, I.Ifza, D.Stricker, M.Z.Afzal
MIUA, 2025
Paper
Hybrid A Hybrid Approach for Document Layout Analysis in Document images T. Shehzadi, D.Stricker, M.Z.Afzal
ICDAR, 2024
Paper
SAM Towards End-to-End Semi-Supervised Table Detection with Semantic Aligned Matching Transformer T. Shehzadi, S.Sarode, D.Stricker, M.Z.Afzal
ICDAR, 2024
Paper
BankCheck Enhanced Bank Check Security: Introducing a Novel Dataset and Transformer-Based Approach for Detection and Verification M.S.Khan*, T. Shehzadi*, R.Noor, D.Stricker, M.Z.Afzal
ICDAR Workshop, 2024
Paper / Code
IJDAR End-to-End Semi-Supervised approach with Modulated Object Queries for Table Detection in Documents I.Ehsan,T. Shehzadi, D.Stricker, M.Z.Afzal
IJDAR, 2024
Paper
UnSupDLA UnSupDLA: Towards Unsupervised Document Layout Analysis T.Sheikh*, T. Shehzadi*, R.Noor, D.Stricker, M.Z.Afzal
ICDAR Workshop, 2024
Paper
Semi-Review Semi-Supervised Object Detection: A Survey on Progress from CNN to Transformer T. Shehzadi, I.Ifza, D.Stricker, M.Z.Afzal
arXiv, 2024
Paper
Def-Semi Towards End-to-End Semi-Supervised Table Detection with Deformable Transformer T. Shehzadi, K.A.Hashmi, M.Liwicki, D.Stricker, M.Z.Afzal
ICDAR, 2023
Paper
FloorPlan Mask-Aware Semi-Supervised Object Detection in Floor Plans T. Shehzadi, K.A.Hashmi, D.Stricker, M.Z.Afzal
Sensors, 2022
Paper
Traffic Geometric features and traffic dynamic analysis on 4-leg intersections W.Saeed, M.S.Saleh, M.N.Gull, H.Raza, R.Saeed, T. Shehzadi
International Review of Applied Sciences and Engineering (IRASE), 2021
Paper
protein Protein Active Site Prediction for Early Drug Discovery and Designing A.Yousaf, T. Shehzadi, A.Farooq, Komal Ilyas
International Review of Applied Sciences and Engineering (IRASE), 2021
Paper
Cancer-Pred Intelligent predictor using cancer-related biologically information extraction from cancer transcriptomes T. Shehzadi, A.Majid, M.Hameed, A.Farooq, A.Yousaf
Recent Advances in Electrical Engineering & Computer Sciences (RAEE & CS), 2020
Paper
Services

Reviewer of Conferences:
ICDAR2025, MIUA2025, WACV2025

Honors & Awards
  • DAAD Fellowship: Received PhD Scholarship (2021–2026)
  • NSF Travel Grant: For WiML Workshop at NeurIPS 2024
  • PIEAS Fellowship: Received merit based full scholarship for complete Masters
  • Nominated for the Two Academic Excellence Medals 2014 in Intermediate Studies

Template credits: Jon Barron.